Erstregistrierung vs. AZR-Nummern-Anlage über andere Verfahren

Die Erstregistrierung ist eine Tätigkeit der Grenzsicherung, die hier von § 16 und 19 AsylG den Ausländerbehörden gleichrangig mit der Polizei und Bundespolizei zugewiesen wird; unter anderem deshalb, weil Deutschland seit dem Schengener Abkommen eine durchlässige Grenze hat. Es kann also nicht davon ausgegangen werden, dass diese Tätigkeiten an der Grenze abgehandelt werden, im Gegenteil. Sie finden nunmehr in der Regel innerhalb des Landes statt, und das vornehmlich durch die EAE/LEA/AE (in Friedenszeiten), und unterstützend und bei Last bzw. Überlastung (letztlich aber eigentlich jederzeit) auch durch die Ausländerbehörden in der Fläche.

Die Erstregistrierung ist außerdem die erste behördliche Tätigkeit, die einem Flüchtling widerfahren soll. Durch sie, und nur sie, darf eine AZR-Nummer für einen Flüchtling, der Schutz (vorübergehenden) oder Asyl (dauerndes) begehrt, angelegt werden. Alle anderen Verfahren sind nachgelagert.

Wenn nun die Ausländerbehörden auf mit dem BVA nicht abgestimmte Anweisung hin AZR-Nummern anlegen, und erst dann die Erstregistrierung mit vorgelagerter FastID durchführen, kommt dabei i.d.R. heraus, dass eine zweite AZR-Nummer angelegt wird. Die FastID trifft bei Namen in anderen Schriftsystemen, wie z.B. dem kyrillischen oder arabischen, so gut wie nie. Es gibt viele Möglichkeiten, den selben Namen zu transliterieren.

(Info) Natürlich hilft es, wenn Sie die Transliteration aus der MRZ des Passes verwenden. Diese ist kanonisch und wenn alle Beteiligten sie verwenden würden, gäbe es weniger Probleme.

Aber aufgrund der Transliterations-Problematik trifft die Abfrage im AZR oft keinen Eintrag, oder aber mehrere Einträge, denn auch die Ukrainer haben häufige Namen. In beiden Fällen kann gleichermaßen kein eindeutiger Treffer herausgestellt werden, und die FastID meldet zwangsläufig "Nicht gefunden - bitte registrieren", den Rechner dürfen keine uneindeutigen Entscheidungen über die Identität von Personen treffen.
In diesem Fall legt die folgende Erstregistrierung eine neue AZR-Nummer an, die bereinigt und zusammengeführt werden muss. Dafür gibt es im BVA ein Datenpflege-Team, das aber begrenzte Kapazitäten hat. Aufgrund der schieren Menge der Daten und Kandidaten zum Zusammenführen können diese teils nur raten, und werden sicher erst in Monaten oder noch später dazu kommen.

(Info) Bitte zeichnen Sie in solchen Fällen die Daten der Person auf: Name, Vorname, Geburtsdatum, AZR-Nummer 1, AZR-Nummer 2.
Geeignet sind Excel-Tabellen oder Ähnliches. Bitte leiten Sie diese gesammelt und übersichtlich dem Datenpflege-Team zu, damit diese auf gesicherter Information agiert und nicht raten muss.

(Info) Wenn Ihnen das zu viel Arbeit ist, dann machen Sie sich bitte klar, dass Sie hier aus Pragmatismus den gesetzlich vorgeschriebenen Prozess umgehen. Wenn Sie die Erstregistrierung zuerst und vollständig durchführen, läuft alles wie vorgesehen.
Das BVA hat leider nicht die Kapazität, die Bruchstücke diverser Registrierungen zusammen zu suchen, und der Mehraufwand entsteht nur durch Ihre Entscheidungen. Auch für Sie gibt es später noch Mehraufwände, wenn Sie aufgrund der Situation Rückfragen klären müssen.

(Info) Bitte denken Sie daran, wir sind alle auf derselben Seite. Gleich richtig machen hilft allen. Durch das Verschieben der Arbeit nach woanders wird sie nur mehr, und es wird dem Flüchtling erst später geholfen, weil es Prozessverzögerungen später im Ablauf gibt, z.B. wenn zwei AZR-Nummern zusammengeführt werden müssen und die eine dazu gelöscht wird. Und zwar möglicherweise die, auf der Sie die ganze Zeit gearbeitet haben.

Bei Hochlastbetrieb: Wie den Durchsatz der Station steigern?

In der auf uns zukommenden Situation werden große Mengen an Flüchtlingen in kurzer Zeit eintreffen. Einige Landkreise spüren das schon jetzt.

Wenn Sie in dieser Situation nun alle Flüchtlinge an der Fingerabdruck-Station behandeln, werden Sie nicht mehr als etwa 15-20 an einem Tag registrieren können.
Das liegt einfach daran, dass die Datenaufnahme mit Übersetzung und Transliteration kyrillischer Angaben in lateinische Schrift viel Zeit benötigt.
Nun muss aber eine gewissen Menge wohl einfach geschafft werden, wenn man lange Schlagen, ewige Unterbringung, tagelanges Warten vermeiden will.

Die Lösung liegt nicht im flüchtigen Aufbau von mehr Fingerabdruck-Stationen. Das kann helfen, aber der Fingerabdruck-Scanner, die momentan knappe Ressource, ist so immer noch den größten Teil des Tages nicht damit beschäftigt, zu scannen. Bevor der vernünftig ausgelastet ist, sind mehr davon lediglich Zeit- und Ressourcenverschwendung.

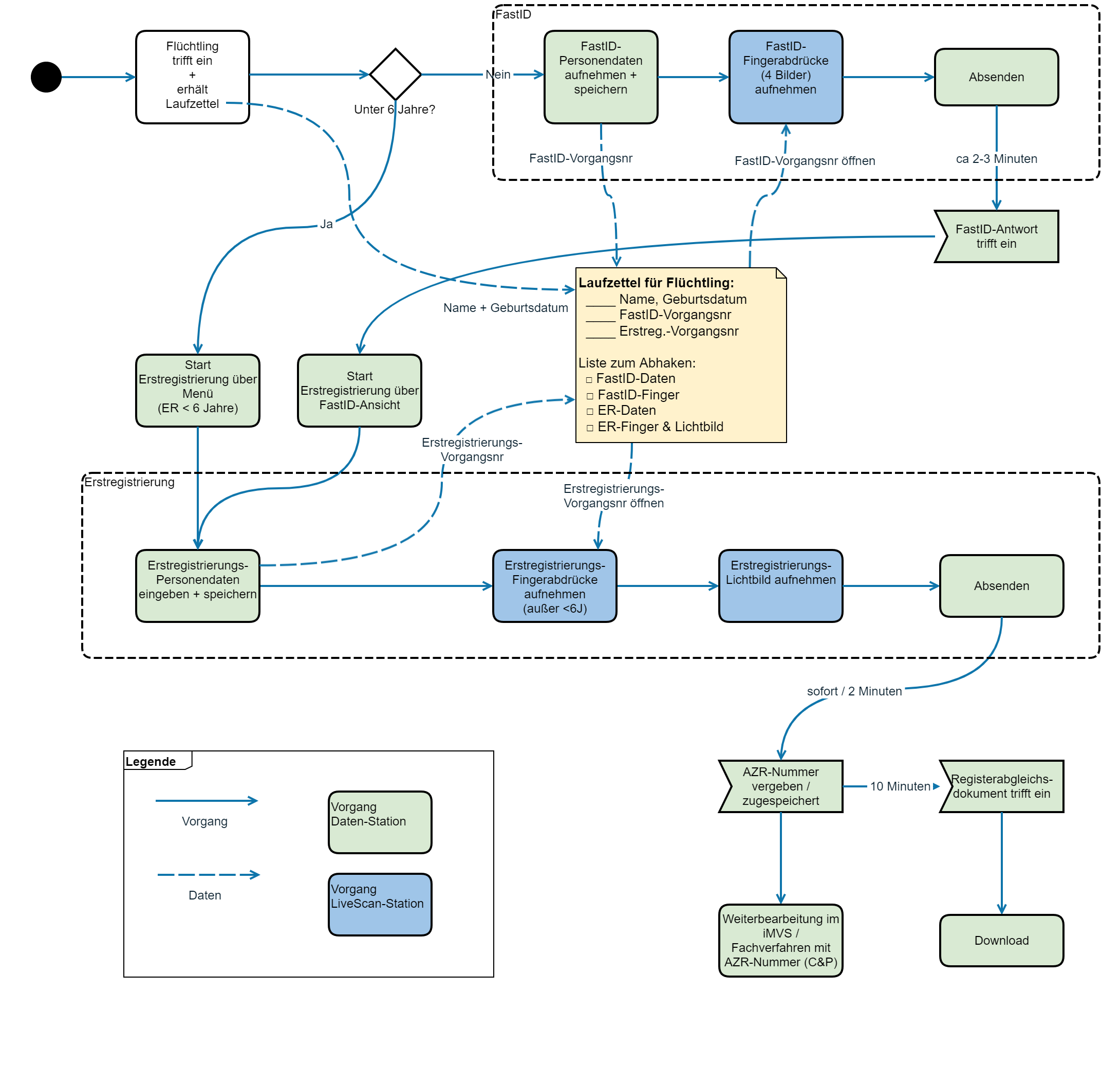
Konzept: die ED-Straße

(Info) Was vorerst wirklich hilft, ist der Abzug aller Tätigkeiten, die nichts mit der Aufnahme von Fingern oder Lichtbildern zu tun haben, an andere, "gewöhnliche" Stationen. 

Räumlich kann das so aussehen:

Das können sprichwörtlich irgendwelche PCs sein. Die einzige Voraussetzung ist, dass ein Browser darauf ist.
Am Besten mehrere davon, im Verhältnis 2:1 oder 3:1. Probieren Sie, was für Sie gut funktioniert. Nähern und optimieren Sie sich über mehrere Erfassungstage. Die Grenzen testen wir noch aus, und sind dankbar für Rückmeldungen, was Sie nach 2-3 Tagen sagen.
Diese Stationen erledigen alle Dateneingabe-Tätigkeiten, die Anlage der FastID- und Erstregistrierungs-Vorgänge, die Diskussion über Angaben mit Flüchtling und Dolmetscher, etc., den Versand der Vorgänge und das Überwachen der Rückmeldungen; und halten so dem Scanner den Rücken frei von Dingen, die ihn ohne Nutzen blockieren.

Die Fingerabdruck-Station ist nun lediglich ein "Dienstleister" für diese Dateneingabe-Stationen. Das Eigentum am Vorgang bleibt bei der anlegenden Dateneingabe-Station. Diese sendet ihn auch ab.

Organisation

(Info) Der Flüchtling erhält am Beginn einen Laufzettel, auf dem seine Grundpersonalien eingetragen werden. Wenn es sein muss, mit einem Stift auf einem kopierten Zettel.

(Info) Verwenden Sie buntes Papier, das von dem sonst oft verwendeten weißen Papier auch von Weitem deutlich unterscheidbar ist.

Die Angaben sind:

  • Name, Vorname, Geburtsdatum (-> Datenaufnahme-Station)

  • Vorgangsnr. FastID (-> Datenaufnahme-Station)

  • Vorgangsnr. Erstregistrierung (-> Datenaufnahme-Station)

  • Checkliste:

    • hat FastID-Daten (-> Datenaufnahme-Station)

    • hat FastID-Finger (-> LiveScan-Station)

    • hat ER-Daten (-> Datenaufnahme-Station)

    • hat ER-Finger & Lichtbild (-> LiveScan-Station)

    • abgesendet & bestätigt (-> Datenaufnahme-Station)

Jede Station, die den Vorgang ein Stück weiter bringt, legt entweder einen Vorgang an oder liest die Vorgangsnummer ab, um den richtigen zu laden, und trägt dann etwas ein oder hakt einen Punkt der Checkliste ab.

Wenn Ihr Team eine gewisse Einspielzeit hatte, werden Sie feststellen, dass so ein Vielfaches der Personen erfasst werden kann, wie wenn Sie alles an einer Station durchführen würden.
Die Bediener des LiveScanners werden außerdem wesentlich mehr Übung haben und nach kurzer Zeit besser aufnehmen und bessere Qualität erreichen.

Team und bereitgestelltes Material

(Info) Achten Sie auf Ihr Team. Sie brauchen Platz, Licht, Ordnung und gute Pflege: Obst, Schokoriegel, Getränke, Zuspruch. Gutes Material, Admins zur Hand wenn man sie braucht, schnelle Organisation von allem, was hilft. Ruhe zum Kraft schöpfen, bevor es weiter geht.
Bitte denken Sie daran: "die auf der anderen Seite" des Tisches, die Flüchtlinge, sind bereits vollkommen erschöpft, verängstigt, desorientiert, und mitunter völlig aus der Fassung. Kein Wunder, sie kommen aus einem Krieg, etwas, das wir uns kaum noch vorstellen können.
Wenn "wir auf dieser Seite" vom Tisch nicht mit ruhiger und fester Hand, gut eingespielten Interaktionen, und einer gewissen Leidensfähigkeit und Zähigkeit rangehen, dann wird es unnötige Reibung und Eskalationen geben.

Geben wir uns selbst die besten Chancen, die Krise zu meistern. Ein gut und zügig behandelter Flüchtling geht wieder aus dem Zimmer und hat, was er braucht. Er kommt nur wieder, wenn er ein neues Anliegen hat. Ein oberflächlich behandelter Flüchtling kommt morgen nochmal und erhöht die Last am morgigen Tag, wenn Sie längst einen weiteren vor sich stehen haben.